Zəhmət olmasa deyərdiz bu hissəni necə bağlaya bilərəm?
Səs: 0.
Baxılıb: 2023 dəfə
Cavablar ( 9 )
Abid Alasgarzada / . Dərc edilib: 11/03/2016 at 7:24 AxşamSəs: +8.
ilk öncə bütün microsoft office sənədlərini bağlayın sonra run-a daxil olun(windows + R) açılan kiçik pəncərədə regedit yazıb enterə vurun, yeni pəncərə açılacaq burada ardıcıl olaraq yazdığım yerlərə daxil olmalısınız. HKEY_CURRENT_USER –> Software –> Microsoft –> Office –> 14.0 (15.0 da ola bilər) –> Word. sizə lazım olan yerə çatdınız burada hər ehtimala qarşı word-un üstünə vurub export edin sizə yaddaşda saxlamaq üçün yer soruşulacaq və onu yadda saxlayın. sonra yenə word-ün üstünə bir dəfə vurun və delete-i basıb silin və silməni təsdiq edin. İndi artıq yenidən word proqramını açıb yoxlaya bilərsiniz.
Rauf Khalafov / . Dərc edilib:A 11/03/2016 at 9:14 SəhərSəs: 0.
Nigar Orucova / . Dərc edilib:A 11/03/2016 at 3:43 AxşamSəs: 0.
Çox təəsüf ki çıxır və tək yuxarıda deyil aşağıda da var. Nəqədər çalışsam da ləğv edə bilmirəm son çarə olaraq bura yazdım bəlkə səbəbini bilən olar. Bunu da deyim ki bu halı mən aktiv etməmişəm öz özlüyündən olub.
Abid Alasgarzada / . Dərc edilib:A 11/03/2016 at 6:26 AxşamSəs: 0.
Salam. Ortalarda bir yerdə qoşa sol click edin görün adi mətn yazma rejiminə keçir.
Əgər alınmasa deməli ayarlarında nəsə dəyişiklik etmisiniz. Bu ayarları axtarıb tapmaqdansa daha pratik üsul factory ayarlara geri dönmək olacaq. Microsoft Office hansı versiya işlədirsiniz?
Abid Alasgarzada / . Dərc edilib:A 11/03/2016 at 7:24 AxşamSəs: +8.
ilk öncə bütün microsoft office sənədlərini bağlayın sonra run-a daxil olun(windows + R) açılan kiçik pəncərədə regedit yazıb enterə vurun, yeni pəncərə açılacaq burada ardıcıl olaraq yazdığım yerlərə daxil olmalısınız. HKEY_CURRENT_USER –> Software –> Microsoft –> Office –> 14.0 (15.0 da ola bilər) –> Word. sizə lazım olan yerə çatdınız burada hər ehtimala qarşı word-un üstünə vurub export edin sizə yaddaşda saxlamaq üçün yer soruşulacaq və onu yadda saxlayın. sonra yenə word-ün üstünə bir dəfə vurun və delete-i basıb silin və silməni təsdiq edin. İndi artıq yenidən word proqramını açıb yoxlaya bilərsiniz.
Cavablar ( 9 )
ilk öncə bütün microsoft office sənədlərini bağlayın sonra run-a daxil olun(windows + R) açılan kiçik pəncərədə regedit yazıb enterə vurun, yeni pəncərə açılacaq burada ardıcıl olaraq yazdığım yerlərə daxil olmalısınız. HKEY_CURRENT_USER –> Software –> Microsoft –> Office –> 14.0 (15.0 da ola bilər) –> Word. sizə lazım olan yerə çatdınız burada hər ehtimala qarşı word-un üstünə vurub export edin sizə yaddaşda saxlamaq üçün yer soruşulacaq və onu yadda saxlayın. sonra yenə word-ün üstünə bir dəfə vurun və delete-i basıb silin və silməni təsdiq edin. İndi artıq yenidən word proqramını açıb yoxlaya bilərsiniz.
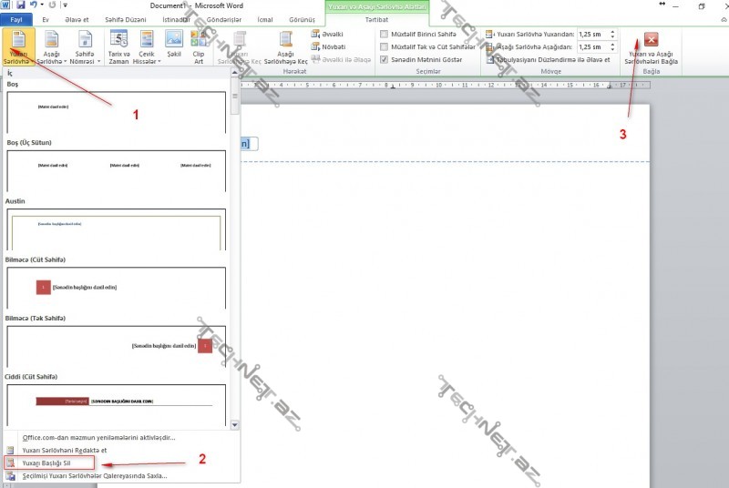
Salam. Göstərilən ardıcıllıqda:
Cavab üçün çox sağolun ama yazı yazmaq həmin yerə klik etdikdə o hissə təkrar açılır.
Göstərilən kimi, üçüncü addımı da etmisinizssə çıxmamalıdır.
Çox təəsüf ki çıxır və tək yuxarıda deyil aşağıda da var. Nəqədər çalışsam da ləğv edə bilmirəm son çarə olaraq bura yazdım bəlkə səbəbini bilən olar. Bunu da deyim ki bu halı mən aktiv etməmişəm öz özlüyündən olub.
Salam. Ortalarda bir yerdə qoşa sol click edin görün adi mətn yazma rejiminə keçir.
Əgər alınmasa deməli ayarlarında nəsə dəyişiklik etmisiniz. Bu ayarları axtarıb tapmaqdansa daha pratik üsul factory ayarlara geri dönmək olacaq. Microsoft Office hansı versiya işlədirsiniz?
Salam. Çox təəssüf ki, keçmədi. Factory ayarlara necə geri dönə bilərəm? 2010 versiyası işlədirəm.
ilk öncə bütün microsoft office sənədlərini bağlayın sonra run-a daxil olun(windows + R) açılan kiçik pəncərədə regedit yazıb enterə vurun, yeni pəncərə açılacaq burada ardıcıl olaraq yazdığım yerlərə daxil olmalısınız. HKEY_CURRENT_USER –> Software –> Microsoft –> Office –> 14.0 (15.0 da ola bilər) –> Word. sizə lazım olan yerə çatdınız burada hər ehtimala qarşı word-un üstünə vurub export edin sizə yaddaşda saxlamaq üçün yer soruşulacaq və onu yadda saxlayın. sonra yenə word-ün üstünə bir dəfə vurun və delete-i basıb silin və silməni təsdiq edin. İndi artıq yenidən word proqramını açıb yoxlaya bilərsiniz.
Çox sağolun.
Dəyməz buyurun