WDS, unattend file
Salam yoldaşlar.
Mən vaxtilə WSİM istifadə edərək Win 7-ni unattend file ilə avtomatlaşdırmışdım. Lakin WDS üsərindən bu fərqli olur deyəsən. Həm də indi avtomatlaşdırmaq istədiyim OS Win 8.1 Ent versiyasıdır. Bu barədə bir qədər izahat verə bilərsinizmi?
Baxılıb: 1649 dəfə

Cavablar ( 4 )
Salam Ömər bəy,
1. Sevindim 🙂
2. Bu haqda hər bir mütəxəssis şirkətin qaydalarına uğun olaraq fərqli yollardan isitfadə edir.
Siz hansı policy ilə getdiyinizi bilmədiyim üçün, baxmağınız və özünüzə uyğunlaşdırmağınız üçün aşağıda sizə linklər atıram:
https://technet.microsoft.com/en-us/library/cc771624(WS.10).aspx
Yaxud da, “Prestaging Client Computers” medtodunu yoxlaya bilərsiniz.Computer`i GUID`ə əsasən domen`ə salın daha sonra ƏS yükləyin.
https://technet.microsoft.com/en-us/library/cc770832.aspx
3.Bəli məqsədimiz elə budur. Lakin əlimdə hazır və testdən keçirdiyim, XML olmadığından sizi yenə də digər məqaləyə yönləndirməli olacam.
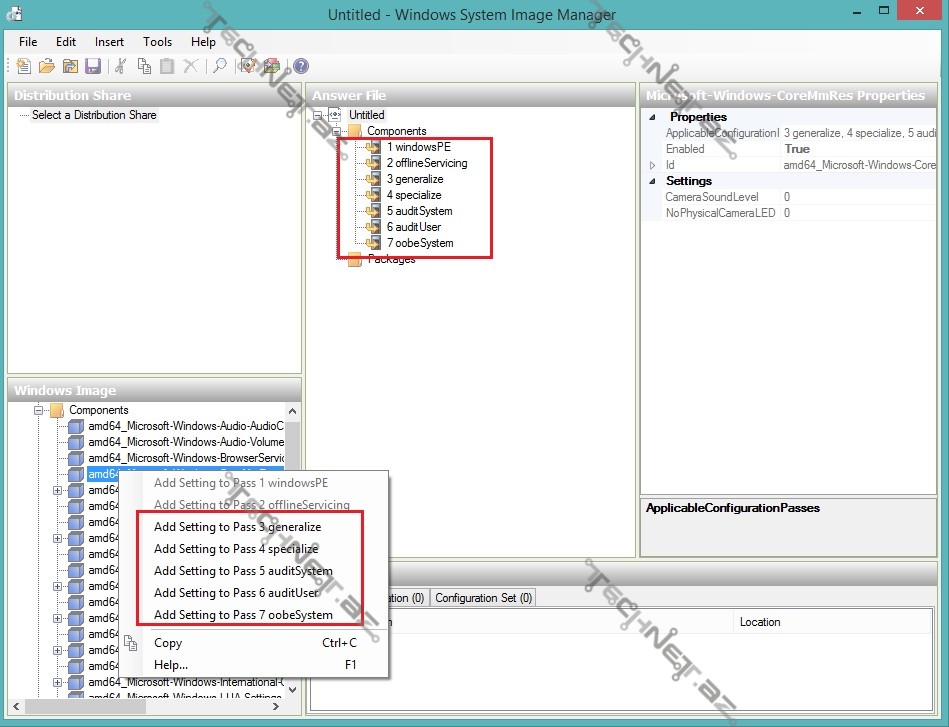
4.Burada solda olanlar, elə sağda olanlardır.Yəni “Answer File” altında olanlar.
Yəni, Əməliyyat sistemi yüklənən zaman bu 7 mərhələnin (Configuration Passes) bir neçəsindən keçir. Biz etdiyimiz dəyişikliklərin hər biri, bu mərhələlərdən birinin (və ya bir neçəsinin) bir hissəsidir. Məsələn disklərlə bağlı etdiyimiz tənzimləmələr, “1 windowsPE” mərhələsinin bir hissəsidir.
3-cü və 4-cü suallarınıza cavab olaraq, geniş bir məqalə göndərirəm. Burada “Answer File” və “Configuration Passes” haqqında yazılıb.Burada XML nümunəsi də var.
http://blog.augustoalvarez.com.ar/tag/unattended-deployment/
P.S: Qismət olarsa, belə bir məqalə Technet.az`da yazacam.Hələlik sizi xarici resurslara yönləndirdiyimiz üçün üzürlü hesab edin.
Salam Ömər bəy,
Windows 7 və ya Windows 8.1 olsun, demək olar ki, dəyişən bir şey yoxdur.
Sizin sualınızın konkret anlamadığım üçün, ümumi cavab olaraq 2 resurs paylaşıram.
Bunlardan biri Ana dilimizdə olan WDS haqqında ümumi anlayışdır, digəri isə ingilis dilində olan (sizin advanced user olduğunuzu nəzərə alaraq 😉 ) və zənnimcə sizin istəyinizi əhatə edən bir məqalədir.
1. http://www.technet.az/2012/08/30/video-windows-deployment-services-wds/
2.http://ammarhasayen.com/2014/02/04/deploying-windows-using-windows-2012-deployment-services-wds-part-1/
Salam Turqut bəy. Sualım bir neçə dənədir. Əvvəl hazırlayanda unattend.xml faylını root-a atırdıq və OS install olan zaman hər şey avtomatlaşırdı. Həm də daha simple idi. Yəni domain filan yox idi. İndi aşağıdakı suallar çıxıb qarşıma:
P.S. Təşəkkürlər. Linklərə nəzər yetirəcəm indicə.
Salam Ömər bəy,
1. Sevindim 🙂
2. Bu haqda hər bir mütəxəssis şirkətin qaydalarına uğun olaraq fərqli yollardan isitfadə edir.
Siz hansı policy ilə getdiyinizi bilmədiyim üçün, baxmağınız və özünüzə uyğunlaşdırmağınız üçün aşağıda sizə linklər atıram:
https://technet.microsoft.com/en-us/library/cc771624(WS.10).aspx
Yaxud da, “Prestaging Client Computers” medtodunu yoxlaya bilərsiniz.Computer`i GUID`ə əsasən domen`ə salın daha sonra ƏS yükləyin.
https://technet.microsoft.com/en-us/library/cc770832.aspx
3.Bəli məqsədimiz elə budur. Lakin əlimdə hazır və testdən keçirdiyim, XML olmadığından sizi yenə də digər məqaləyə yönləndirməli olacam.
4.Burada solda olanlar, elə sağda olanlardır.Yəni “Answer File” altında olanlar.
Yəni, Əməliyyat sistemi yüklənən zaman bu 7 mərhələnin (Configuration Passes) bir neçəsindən keçir. Biz etdiyimiz dəyişikliklərin hər biri, bu mərhələlərdən birinin (və ya bir neçəsinin) bir hissəsidir. Məsələn disklərlə bağlı etdiyimiz tənzimləmələr, “1 windowsPE” mərhələsinin bir hissəsidir.
3-cü və 4-cü suallarınıza cavab olaraq, geniş bir məqalə göndərirəm. Burada “Answer File” və “Configuration Passes” haqqında yazılıb.Burada XML nümunəsi də var.
http://blog.augustoalvarez.com.ar/tag/unattended-deployment/
P.S: Qismət olarsa, belə bir məqalə Technet.az`da yazacam.Hələlik sizi xarici resurslara yönləndirdiyimiz üçün üzürlü hesab edin.
Salam Turqut bəy.
İlk ikisinə nəzər yetirdim amma hələki tam aydın olmayıb. Həm də ordakıları test etməmişəm. Amma təqribi anlayış formalaşıb.
Sonuncu link əladır 🙂 Çox aydın izah olunub. Testləri bitirim yenə bura nəticəni qeyd edəcəm. Təşəkkür edirəm.
P.S. Azərbaycan dilində məqalə olsaydı daha əla olardı təbii ki. İlk dəfə mən axtaranda xeyli çətinlik çəkmişdim bir neçə il qabaq.